组网需求
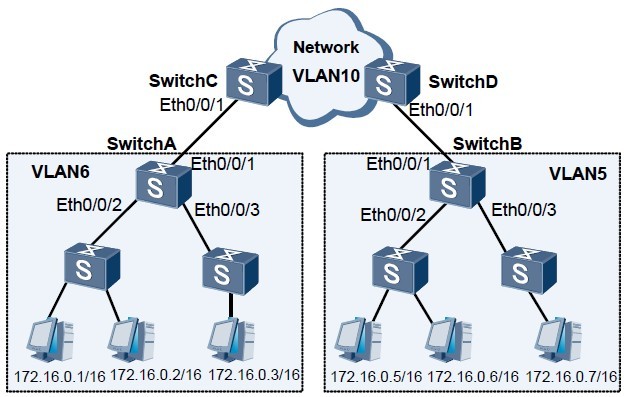
在如图1所示的网络中,VLAN6内的用户需要通过网络中的VLAN10与VLAN5内的用户通信。
配置VLAN Mapping功能的接口类型必须为Trunk或Hybrid,Hybrid类型接口必须以Tagged的方式加入映射后的VLAN。
配置思路
采用如下的思路配置VLAN Mapping:
1. 在SwitchA、SwitchB、SwitchC、SwitchD上创建各自所属的VLAN。
2. 配置SwitchA、SwitchB、SwitchC、SwitchD接口加入各自创建的VLAN。
3. 在SwitchA的接口Ethernet0/0/1上配置VLAN Mapping。
4. 在SwitchB的接口Ethernet0/0/1上配置VLAN Mapping。
操作步骤
步骤1 配置VLAN
# 在SwitchA创建VLAN6。
<Quidway> system-view
[Quidway] sysname SwitchA
[SwitchA] vlan 6
# 在SwitchB创建VLAN5。
<Quidway> system-view
[Quidway] sysname SwitchB
[SwitchB] vlan 5
# 在SwitchC创建VLAN10。
<Quidway> system-view
[Quidway] sysname SwitchC
[SwitchC] vlan 10
# 在SwitchD创建VLAN10。
<Quidway> system-view
[Quidway] sysname SwitchD
[SwitchD] vlan 10
步骤2 配置接口加入VLAN
# 在SwitchA上配置接口Ethernet0/0/2、Ethernet0/0/3加入VLAN6。
[SwitchA] interface ethernet 0/0/2
[SwitchA-Ethernet0/0/2] port link-type trunk
[SwitchA-Ethernet0/0/2] port trunk allow-pass vlan 6
[SwitchA-Ethernet0/0/2] quit
[SwitchA] interface ethernet 0/0/3
[SwitchA-Ethernet0/0/3] port link-type trunk
[SwitchA-Ethernet0/0/3] port trunk allow-pass vlan 6
[SwitchA-Ethernet0/0/3] quit
# 在SwitchA上配置接口Ethernet0/0/1加入VLAN6。
[SwitchA] interface ethernet 0/0/1
[SwitchA-Ethernet0/0/1] port link-type trunk
[SwitchA-Ethernet0/0/1] port trunk allow-pass vlan 6
[SwitchA-Ethernet0/0/1] quit
# 在SwitchB上配置接口Ethernet0/0/2、Ethernet0/0/3加入VLAN5。
[SwitchB] interface ethernet 0/0/2
[SwitchB-Ethernet0/0/2] port link-type trunk
[SwitchB-Ethernet0/0/2] port trunk allow-pass vlan 5
[SwitchB-Ethernet0/0/2] quit
[SwitchB] interface ethernet 0/0/3
[SwitchB-Ethernet0/0/3] port link-type trunk
[SwitchB-Ethernet0/0/3] port trunk allow-pass vlan 5
[SwitchB-Ethernet0/0/3] quit
# 在SwitchB上配置接口Ethernet0/0/1加入VLAN5。
[SwitchB] interface ethernet 0/0/1
[SwitchB-Ethernet0/0/1] port link-type trunk
[SwitchB-Ethernet0/0/1] port trunk allow-pass vlan 5
[SwitchB-Ethernet0/0/1] quit
# 在SwitchC上配置接口Ethernet0/0/1加入VLAN10。
[SwitchC] interface ethernet 0/0/1
[SwitchC-Ethernet0/0/1] port link-type trunk
[SwitchC-Ethernet0/0/1] port trunk allow-pass vlan 10
[SwitchC-Ethernet0/0/1] quit
# 在SwitchD上配置接口Ethernet0/0/1加入VLAN10。
[SwitchD] interface ethernet 0/0/1
[SwitchD-Ethernet0/0/1] port link-type trunk
[SwitchD-Ethernet0/0/1] port trunk allow-pass vlan 10
[SwitchD-Ethernet0/0/1] quit
步骤3 配置VLAN Mapping
# 在SwitchA的接口Ethernet0/0/1上配置VLAN Mapping。
[SwitchA-Ethernet0/0/1] qinq vlan-translation enable
[SwitchA-Ethernet0/0/1] port vlan-mapping vlan 10 map-vlan 6
# 在SwitchB的接口Ethernet0/0/1上配置VLAN Mapping。
[SwitchB-Ethernet0/0/1] qinq vlan-translation enable
[SwitchB-Ethernet0/0/1] port vlan-mapping vlan 10 map-vlan 5
步骤4 验证配置结果
从VLAN6内用户的任意一台主机ping VLAN5内用户的任意一台主机,或从VLAN5内用户的任意一台主机pingVLAN6内用户的任意一台主机,可以ping通则表示配置成功。
配置文件下载:
http://pan.baidu.com/share/link?shareid=409153&uk=2332071257
不能下载请告之。qq:378254296





